Today’s digital world is largely ruled by connectivity where seamless internet access is the expectation of all users, be it for streaming, video calls or scrolling through social media. From remote work to smart homes, router software plays a remarkable role where it’s not just speed that matters but security, scalability, and communication between devices. Platforms like RDK-B (Reference Design Kit – Broadband) are taking a pivotal stand as they offer open-source, customizable solutions that allow Internet Service Providers (ISPs) and OEMs to deliver enhanced user experiences. In this blog, we shall delve into RDK-B Integration with Non-Native Wi-Fi SoCs
RDK-B has already been integrated with a wide range of SoCs from vendors such as Broadcom, Intel (now MaxLinear), MediaTek, Qualcomm, and Realtek. The initial setup is more straightforward in these integrations as it has ready-to-use drivers and BSPs from the chip vendors.
However, our approach diverged from the conventional path as we set out to integrate RDK-B with a non-native Wi-Fi 6 SoCs which is rather an uncommon choice in this domain. To achieve this functionality, we removed the existing driver and developed a custom one specifically tailored to the hardware’s unique requirements.
The purpose was to assess flexibility in integrating RDK-B with a Non-Native Wi-Fi Chipset for building scalable and customizable broadband solutions. Let’s take a closer look into the integration process. The initiative was to:
1. Successfully demonstrate RDK-B integration with a third-party, non-native Wi-Fi 6 chipset such as CL8040.
2. Showcase the performance, security, and configurability in terms of enabling Guest Wi-Fi functionality using this custom Wi-Fi setup.
While RDK-B supports a wide range of applications, our primary focus was on integrating the custom non-native Wi-Fi 6 SoC and implementing a guest Wi-Fi network using it.
In the context of Wi-Fi chipsets, a non-native Wi-Fi SoC is a wireless chipset that is not supported by RDK-B platform. RDK-B typically supports some of the well-known vendors like Intel, Broadcom Qualcomm and Mediatek, which is pre-integrated with drivers and board support packages (BSPs). With the help of these native Wi-Fi chipsets one can easily plug-and-play due to its inbuilt compatibility.
Integrating a non-native Wi-Fi SoC like the CL8040 requires greater developmental effort as it does not have out-of-the-box support. It requires custom driver development, manual integration, and extensive testing. RDK-B integration with non-native Wi-Fi SoCs was tedious as developers had to handle lower-level hardware-software interfacing that RDK-B doesn’t manage directly.
Custom Wi-Fi chipset support has its own set of distinct advantages. The CL8040, offers a high-performance Wi-Fi 6 SoC that supports tri-band connectivity (2.4GHz, 5GHz, and 6GHz) and delivers data rates up to 2.4 Gbps. It’s ideal in terms of being a future-ready design and is compatible with mini PCIe interfaces capable of meeting advanced networking use cases.
By undertaking this Wi-Fi 6 SoC integration, ThinkPalm not only demonstrated the adaptability of RDK-B but also highlighted how custom chipsets can be used to expand hardware compatibility and enable scalable, secure broadband gateway solutions.
With RDK-B integration with non-native Wi-Fi SoCs, we wanted to demonstrate its real-world application use case in terms of a Guest Wi-Fi setup with RDK-B showcasing the platform’s security and configurability.
Guest Wi-Fi networks are designed to offer maximum privacy and security for the primary (admin) user, while still allowing internet access to other users.
In today’s era of increasing cyber security threats and intrusion attempts, having a secure and isolated guest network is essential for maintaining both performance and safety at home and enterprise environments.
For our implementation, we chose the Banana Pi R4 board as the target hardware platform, an RDK-B non-native Wi-Fi 6 SoC Wi-Fi driver, and the RDK-B platform.
Banana Pi R4 was chosen as the hardware platform to:
RDK-B makes way for Guest Wi-Fi implementation in a secure manner through network segmentation delivering policy-based access control and supporting remote configuration via TR-069 and TR-181. Guest users can gain separate access to the network without having to interfere with admin resources. Furthermore, this offers scalable and flexible deployment across various hardware setups. In addition, RDK-B platform can identify discrepancies with its built-in monitoring and logging tools to ensure reliability in terms of performance. Consequently, these features make it attractive for ISPs and network administrators to integrate non-native Wi-Fi 6 SoC into RDK-B.
Explore ThinkPalm’s Wi-Fi testing services to ensure optimal operation and user experience.
Given ThinkPalm’s expertise in Wi-Fi technologies, we undertook the integration of a non-native CL8040 Wi-Fi SoC into the RDK-B framework as part of our contributions to the community.
The CL8040 Wi-Fi SoC is a high-performance, future-ready wireless module designed for robust networking applications. It supports Wi-Fi 6/6E, ensuring efficient connectivity.
With a standard mini PCIe form factor, operability across 2.4 GHz, 5 GHz, and 6 GHz bands and bandwidth up to 160MHz, it delivers high-speed data transfer up to 2.4 Gbps.
Its PCIe interface provides flexible system integration, making it well-optimized for embedded platforms like Banana Pi R4.
Banana Pi R4, is a powerful and versatile networking platform, equipped with a quad-core ARM Cortex-A73 processor, Gigabit Ethernet ports, and network acceleration capabilities. It is well-suited for router and gateway applications. Moreover, with RDK-B support, it streamlines development, allowing teams to focus on advanced functionalities like Guest Wi-Fi implementation. In addition, the open hardware design enables customization, while embedded Linux compatibility ensures seamless integration for broadband gateway solutions.
To implement guest Wi-Fi functionality on the Banana Pi R4, we encountered a common challenge; the default RDK-B codebase doesn’t provide out-of-the-box driver support for the board’s wireless hardware.
RDK-B primarily focuses on higher-level services, leaving hardware-specific integrations like Wi-Fi drivers to be handled externally.
To overcome this, the following changes were done:
Once the driver was successfully compiled, it was integrated into the RDK-B image running on the Banana Pi R4. This setup enabled:

Enabling AP mode on the RDK-B non-native Wi-Fi 6 SoC module brought up multiple virtual interfaces, as configured by RDK-B.
One of these interfaces was specifically leveraged to implement a Guest Wi-Fi network isolated from the primary network but providing seamless connectivity for external users. This separation ensured:
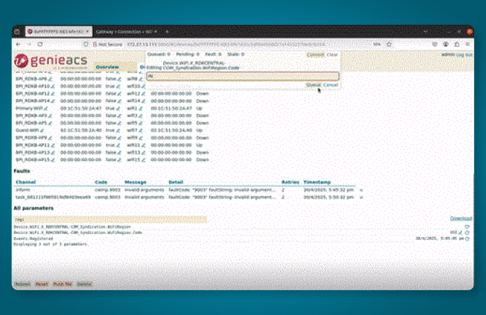
GenieACS is an open-source Auto Configuration Server (ACS) designed for managing TR-069 enabled devices such as routers, modems, and VoIP phones. It allows Internet Service Providers (ISPs) and network administrators to remotely configure, monitor, and provision Customer Premises Equipment (CPE)
In our setup, we successfully established a secure connection between Banana Pi R4 and the GenieACS server installed on our host PC. Using this connection, we were able to monitor and control various parameters of the router through the GenieACS interface.
Below are the results from our tests:

Modification of the country code from USI to IN

Testing involves monitoring the performance of the Wi-Fi Access Point. We received the following test results.

RDK-B integration with non-native Wi-Fi SoC was not free from challenges as we chose an unconventional path:
1. The absence of native driver support for the non-native Wi-Fi 6 SoC, required manual cross-compilation and optimization tailored to the Banana Pi R4.
2. Limited documentation and the need for low-level hardware customization also added complexity, especially while ensuring stability in Access Point mode.
The project taught us that:
Achieving RDK-B integration with non-native Wi-Fi SoCs on Banana Pi R4 set a benchmark by proving the adaptability of RDK-B as an open-source platform. ThinkPalm overcame these challenges of undertaking custom driver implementation and guest Wi-Fi optimization by showcasing the successful adaptation of non-native SoCs for broadband networking platforms. This experiment marked the scalability, security and remote configurability that RDK-B can render. This step opens gateways for future innovations in networking and connectivity.
Furthermore, successfully enabling remote management via GenieACS reinforces its robustness in ISP deployments.
Ultimately, we proved that RDK-B integration with non-native SOCs are a workable option, paving the way for customized and high-performance broadband gateway use cases.
